
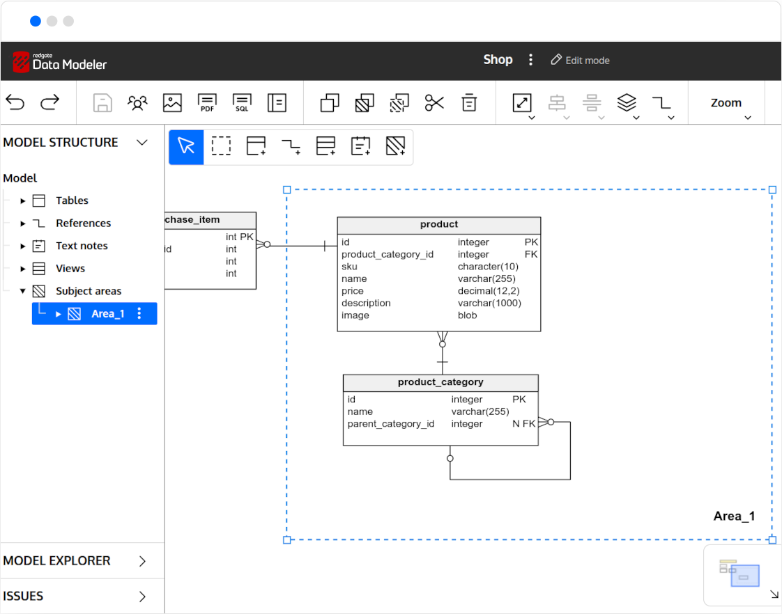
"Redgate Software launches Data Modeler, based on Vertabelo, which it acquired in mid-September. The tool is designed to help organizations design databases for multiple platforms simultaneously. The acquisition of Vertabelo on September 17, 2025, is intended to expand Redgate's capabilities. With this acquisition, Redgate is expanding its reach beyond primarily SQL Server to 10 database types, including Oracle, PostgreSQL, and MySQL."
"Redgate Data Modeler stands out thanks to its cloud-native architecture. Teams can collaborate on database designs in real time without writing SQL code. The tool includes built-in version control and an intuitive interface for visualizing database structures. "With Redgate Data Modeler, customers gain a powerful, collaborative tool that reduces complexity, increases reliability, and helps teams deliver value faster," says Lamik. Teams can deliver value faster by designing, documenting, and managing databases from a single environment."
Redgate launched Data Modeler after acquiring Vertabelo on September 17, 2025, to provide a database design tool that supports multiple platforms simultaneously. The tool supports ten database types including Oracle, PostgreSQL, MySQL, and extends Redgate's reach beyond SQL Server. Redgate Data Modeler uses a cloud-native architecture to enable real-time team collaboration without writing SQL. The product includes built-in version control and a visual interface for modeling database structures. Thousands of data professionals previously used the tool as Vertabelo Data Modeler and retain familiar functionality. Redgate aims to integrate the tool with its DevOps expertise and broader portfolio built through targeted acquisitions.
Read at Techzine Global
Unable to calculate read time
Collection
[
|
...
]